Schliessen
Publizieren
Besondere Sammlungen
Digitalisierungsservice
Hilfe
Impressum
Datenschutz
Detailsuche
Schnellsuche:
OK
Ergebnisliste
Titel
Titel
Inhalt
Inhalt
Seite
Seite
Im Werk suchen
Improvement of software requirements quality based on systems engineering
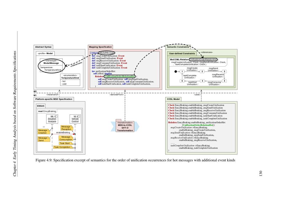
4 Early Timing Analysis based on Software Requirements Specifications
4.4 MSD Semantics for Timing Analyses
4.4.1 Encoding of Additional Event Kinds and their Unification
4.4.1.1 Unification Occurrences
Metamodel Level M1
Wird geladen ...
Dissertation
Improvement of software requirements quality based on systems engineering / by Jörg Holtmann ; Referees: Prof. Dr.-Ing. Roman Dumitrescu, Prof. Dr. rer. nat. Joel Greenyer
Entstehung
Paderborn
2019
JPEG-Download
verfügbare Breiten
JPEG groß
JPEG original
Seiten an
Seiten aus